data model

Make Up Rote Haare

data model.

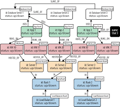
graph databases for beginners the basics of data modeling data modeling graph database data architecture
graph databases for beginners the basics of data modeling data modeling graph database data architecture

israeli models ipad modell a2197 james lock ipad models jasny blond japanische models james bond pierce brosnan filme jennifer thompson model jerkmate models jennifer lawrence kurze haare ivanka trump bob jace norman frisur iron man model iphone model a1586 iranische models jacob monod modell